Programming Without Coding Technology 2.0

(0)
Not enough ratings yet
Have you played this? Add a rating to help the Deku community.
(0)
Not enough ratings yet
Have you played this? Add a rating to help the Deku community.

Details

Current prices

Steam
Digital
Free

Price history

All time low
Free    
dekudeals.com
Time range

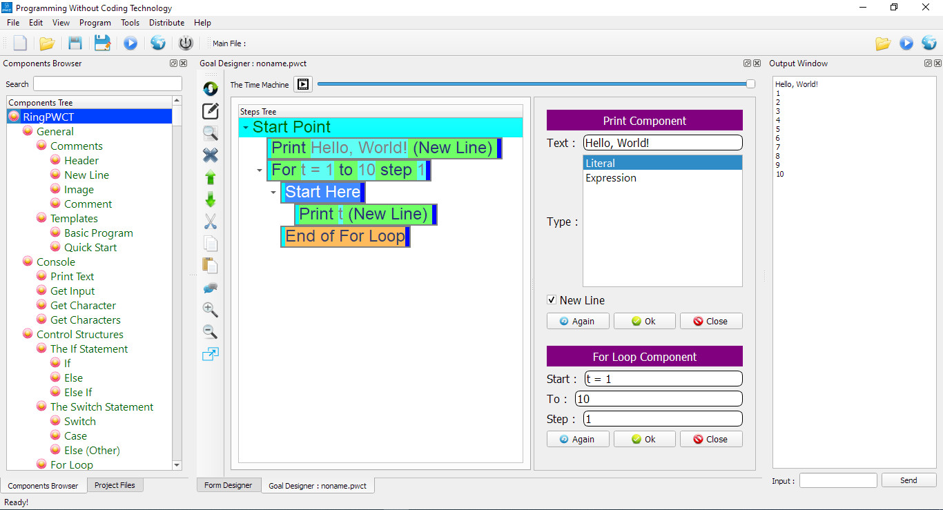
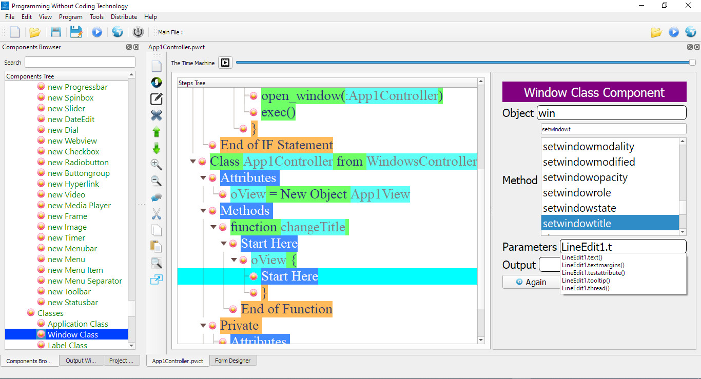
Welcome to the second generation of the Programming Without Coding Technology (PWCT) software. A novice programmer can use PWCT as a tool to apply programming concepts and develop applications and 2D games. This is a free open-source software (MIT License) powered by the new Ring programming language and provide professional Ring developers with a powerful and productive self-hosting visual programming language.

Features:

Visual Programming using Goal Designer (Steps Editor) instead of Code Editor

Form Designer to design the application user interface (WYSIWYG)

Rich comments (Add images, tables, etc.) to the application design

The Time Machine to play programs as movie and run programs in the past

Autocomplete

Interactive Visualization from textual source code

Customization (Colors & Environment Options)

Different styles and themes

Develop Apps for Drawing & Simulation

Develop Card Games

Develop desktop applications for Windows, Linux and macOS

Develop 2D Games

Create classic/retro games with tile maps (Support Tilengine)

Develop Web applications

Comes with many samples and applications

Open many visual source files at the same time

Open many interaction pages at the same time

Support generating and importing the textual source code

Connect to any database using ODBC

Native support for SQLite, MySQL & PostgreSQL

Support many game programming libraries

Support 3D graphics programming




Other users also liked...

BYLE
Free