MDS: Metro dispatcher simulator

Current prices

Unavailable

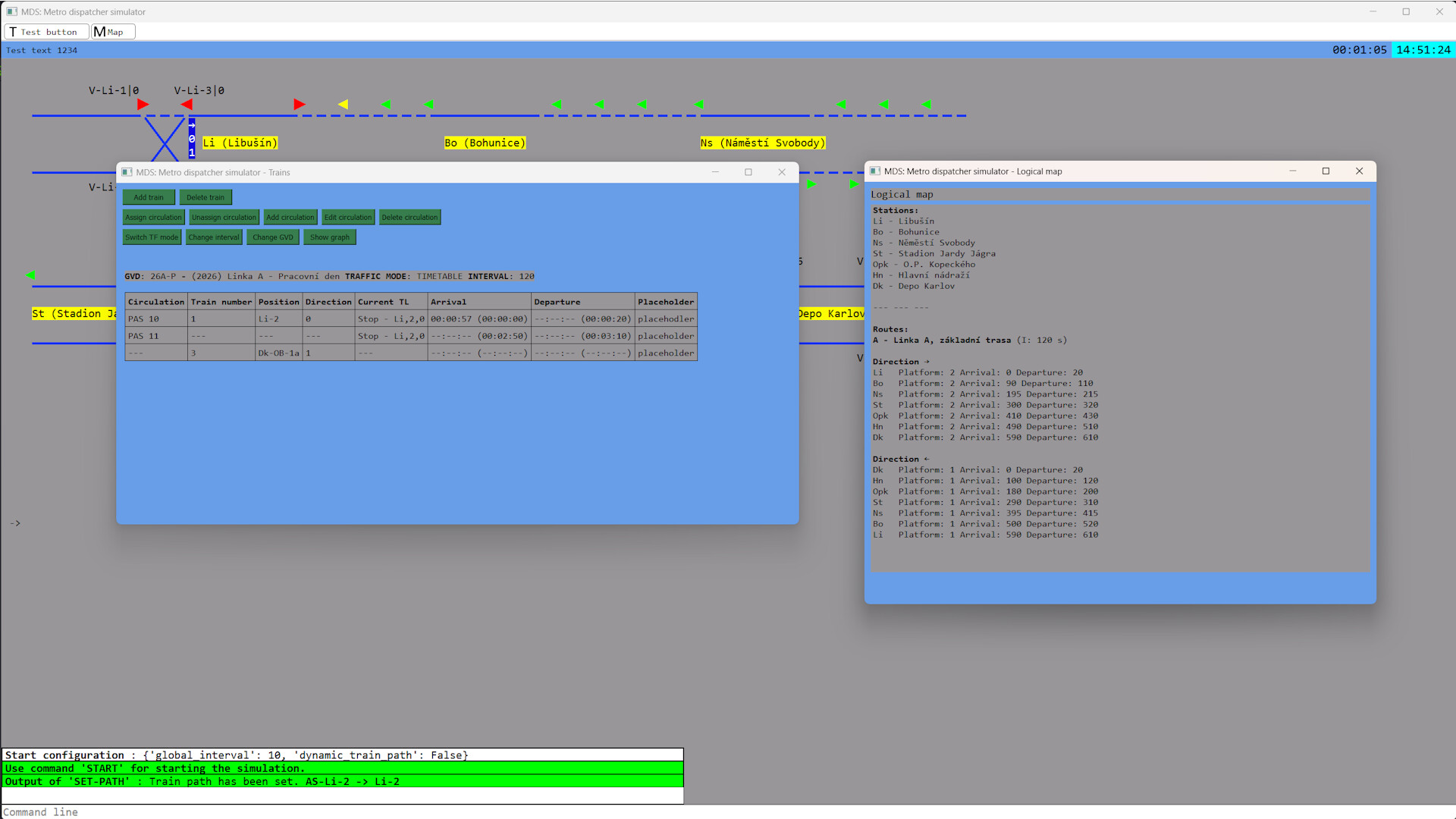
MDS is a detailed simulator of the Prague Metro interlocking system. Take the role of a dispatcher, operate signals, switches, and passenger information system, manage traffic with realistic timetables, or create your own scenarios.

Key Features:

  • UI simulating the "IČV" interface combined with a metro version of the "JOP" system

  • Simulation of interlocking systems

  • Simulation of track circuits "kolejové obvody"

  • Smooth movement of trains with adjustable parameters — acceleration, length, maximum speed, etc.

  • Timetable editor (GVD)

  • Train graph (Vlakograf)

  • During simulation, timetables can be edited and train numbers "oběhy" changed dynamically

  • Fully controllable map inspired by Prague metro system (currently the only one) — 1 line + depot

  • Simulation of the passenger information system and station announcements

Be advised, that the game is still in development process, so list of functions can change over the time.
If you want current development information, join our Discord server.