Bitty Engine

(0)
Not enough ratings yet
Have you played this? Add a rating to help the Deku community.
(0)
Not enough ratings yet
Have you played this? Add a rating to help the Deku community.

Details

Current prices

Steam
Digital
$14.99

Price history

All time low
$7.49    
dekudeals.com
Time range

Redistribute

Bitty Engine helps you to make standalone binaries for Windows, MacOS, Linux and HTML (WebAssembly). It is redistributable for both non-commercial and commercial use without extra fee, your project is totally yours.

About the Software

Bitty Engine is a cross-platform itty bitty 2D Game Engine. The full featured engine is programmable in Lua and integrated with built-in editors. It keeps the nature of both engine's productivity, and fantasy computer/console's ease to iterate. It boosts your commercial/non-commercial projects, prototypes, game jams, or just thought experiments.

Why Bitty Engine?

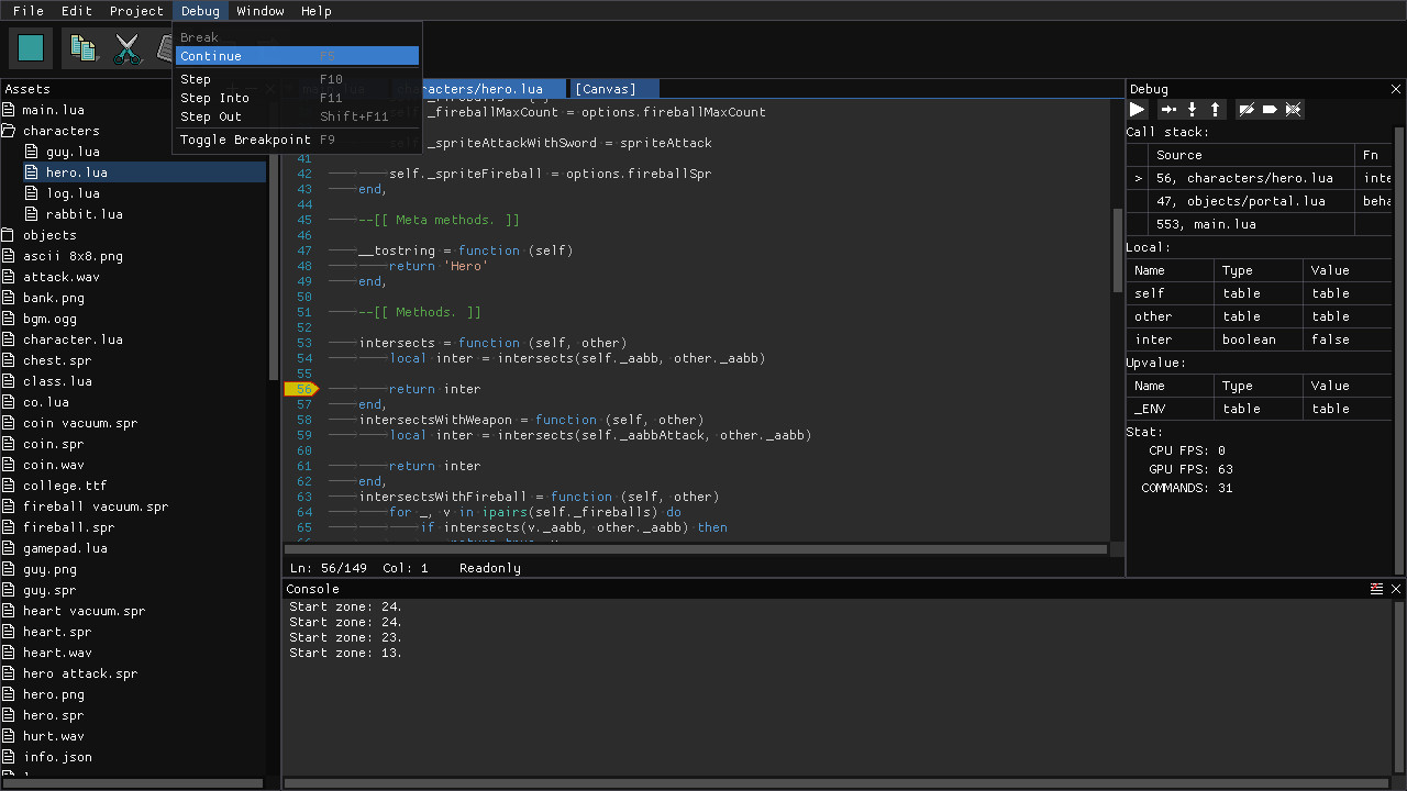
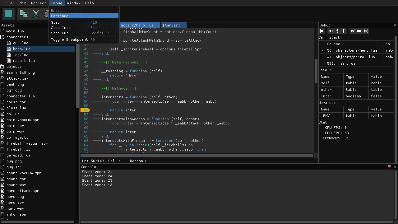
Bitty Engine has everything built-in for coding, graphics composing, etc; it has a full featured debugger for breakpoint, variable inspecting, stepping, and call-stack traversing; it offers a set of well-designed API with full documentation; it builds fast binaries with code and asset obfuscating, moreover its package size is small (around 10MB with empty project, other engine outputs more than 10 times bigger).

It is supposed to be your ultimate 2D game creating software.

Features

  • Programmable in Lua, an easy to learn and widely used programming language
  • Debugger with scope inspector, breakpoint support and stepping
  • Easy to use API for resources, graphics, input, audio, and more other facilities
  • Built-in libraries for File, File System, Archive, JSON, Network, Physics, etc.
  • Dozens of various example projects
  • Handy tools for editing sprite, map, image, text, JSON, etc.
  • Project can be exported into standalone binary

Specs

  • Display: configurable resolution
  • Code: Lua, supports multiple source files
  • Image: either true-color (PNG, JPG, BMP, TGA) or paletted, up to 1024x1024 pixels per file
  • Palette: 256 colors with transparency support
  • Sprite: up to 1024x1024 pixels per frame, up to 1024 frames per sprite
  • Map: up to 4096x4096 tiles per page
  • Font: supports Bitmap and TrueType
  • Audio: 1 BGM channel, 4 SFX channels; supports MP3, OGG, WAV, etc.
  • Gamepad: 6 buttons for each pad (D-Pad + A/B), up to 2 players
  • Keyboard and mouse: supported




Other users also liked...

Far-Out
Unavailable
I'm Not Jelly
Unavailable